使用 Jenkins 設定 GitHub 觸發程序並通知 Telegram Bot
此文章是接續前面 Jenkins 及 Ansible IT 自動化 CI/CD 介紹 文章,此篇會實際安裝及實作 Jenkins,大家記得在學習前要先檢查自己的版本是否有新的更新!那我們開始囉 😘
Jenkins 安裝與實作
我這次會使用 Docker-compose 來進行安裝,除了 Docker 以外也有不同的安裝方式,可以參考 Jenkins download and deployment,本次使用的環境版本如下:
版本
- macOS:11.6
- Docker:Docker version 20.10.14, build a224086
- Jenkins:jenkins/jenkins:lts-jdk11
- yamllint:1.26.0
安裝
這邊會使用 Jenkins 提供的 官方 LTS 映像檔 來作為基底,因為我們要多安裝測試程式 yamllint,所以就自己寫一個 Docker-compose:(同樣的程式碼會放在 GitHub,也直接包成映像檔放在 DockerHub,歡迎大家自行取用)
yamlint,它是語法檢查工具,可以用來檢查 yaml 檔案的語法是否正確以及符合規範,我們看一下實際操作的畫面:

接下來先看一下整個 Docker-compose 結構以及各參數:
.
├── Docker-compose.yaml
├── jenkins
│ └── DockerfileDocker-compose.yaml
version: "3.8"
services:
jenkins:
build: ./jenkins/
container_name: jenkins
ports:
- 8080:8080
- 50000:50000
restart: always
volumes:
- ./jenkins_home:/var/jenkins_home參數說明:
build: ./jenkins/:因為要先安裝 yamllint,所以使用 Dockerfile 另外寫。container_name:jenkins:容器的名稱。ports: -8080:8080 - 50000:50000:8080 是待會我們瀏覽儀表板會使用到的 Port,如果本機上 8080 已經被佔用,可以自行更換,50000 是 Jenkins 所使用的 Port。restart: always:當容器停止時,會自動重新啟動容器。volumes: - ./jenkins_home:/var/jenkins_home:掛載目錄,就算刪除容器一樣可以保留其他設定。我將啟動Docker-compose.yaml的資料夾下多一個 jenkins_home 與容器內 /var/jenkins_home 做映射,大家可以自己去調整。
jenkins/Dockerfile
FROM jenkins/jenkins:lts-jdk11
LABEL maintainer="[email protected]"
USER root
RUN apt-get upgrade -y\
&& apt-get update -y\
&& apt-get install yamllint -y參數說明:
FROM:我們使用 Jenkins 官方提供的 LTS 維護版本。USER:因為要先安裝東西,所以直接給 root 權限。RUN:先升級完後,再更新,最後再裝 yamllint。(-y 是同意所以詢問)
最後使用 docker-compose 來執行:
$ docker-compose up -d要在 Docker-compose.yaml 資料夾下指令才有用。
下完指令後,他就會在背景開始安裝,可以試著用瀏覽器瀏覽 http://localhost:8080,查看有沒有跳出下面這個畫面:

http://localhost:8080我們看到它需要輸入一組 Administrator password,我們要使用 docker logs 來查看,會發現最後會有寫 Please use the following password to proceed to installation 的地方:
$ docker logs jenkins
*************************************************************
*************************************************************
*************************************************************
Jenkins initial setup is required. An admin user has been created and a password generated.
Please use the following password to proceed to installation:
70c0780f62a7441f90286be106908378
This may also be found at: /var/jenkins_home/secrets/initialAdminPassword
*************************************************************
*************************************************************
*************************************************************其中的 70c0780f62a7441f90286be106908378 ,就是我們的 Administrator password,直接複製並貼到欄位後按 Continue。
我們可以看到它詢問是否要安裝套件,我們選擇左邊 Install suggested plugins 安裝推薦的套件即可:

等待它安裝套件,安裝完後會自動跳到註冊畫面:

輸入完基本的資料後,按 Save and Continue:

最後看到下面這個畫面就代表我們安裝好囉!

建立第一個 Jenkins Job
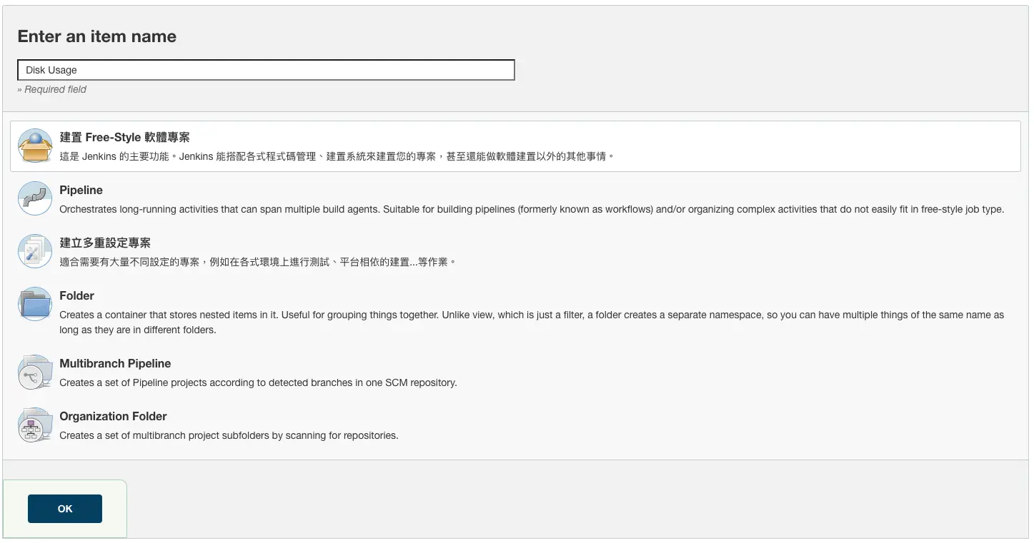
我們已經成功安裝好並進入到 Jenkins 儀表板,我們先來建立第一個 Job,它的功用是告訴我們系統檔案的即時使用狀況,讓我們對 Jenkins 有初步的了解:
- 點選儀表板的新增作業或是 Create a Job:

- 輸入 Job 專案名稱並選擇建立 Free-Style 軟體專案:

可以看到這邊有不同的專案類型可以選擇,Free-Style 以及 Pipeline 這兩種類型的專案基本上就涵蓋大部分的需求。Free-Style 類型的專案提供了非常大的彈性讓使用者來做原始碼管理以及建置。如果建置流程涉及多個專案,則可以使用 Pipeline 類型的專案來組合及定義建置邏輯。
- 接下來設定專案組態:

要記得幫每一個專案都加上描述,讓其他人知道該專案的用途或是使用時機等。
接著,在建置的下拉式欄位選擇 選擇建置步驟 > 執行 Shell

輸入 df -h 指令:

我們這邊透過建置 執行 Shell 這個建置步驟來告訴 Jenkins,未來這個專案被建置,就會執行 df -h 這個指令。
- 專案組態設置完後,我們點選左邊的馬上建置來建置剛剛建好的專案,如果我們設定上沒有問題,應該會在左下角的建置歷程這邊看到我們的第一個建置紀錄:

- 點進去後,再點 Console Output,可以看到這次建置的結果:

這樣我們的第一個 Jenkins Job 就設定完成囉!Jenkins 也確實的執行我們所設定的指令,並將系統的使用狀況呈現在終端機的輸出上。
以上就是我們第一個簡單的專案建置流程,當然,Jenkins 可以做到的事情不僅如此,在後面我們會透過安裝不同的套件來強化 Jenkins,來達到完整的持續整合 😁
原始碼管理與建置觸發程序
上面有提到 Jenkins 作為一個持續整合的工具,與原始碼管理系統的整合尤其重要。我們這一章節,會介紹如何在 Jenkins 上透過原始碼管理 (source code management,SCM) 系統,例如從 GitHub 獲得專案的原始碼,並設置建置觸發程序 (build triggers) 來實踐持續整合。
建置專案
HTTPS
接下來我們先建立一個新的 Job,選擇 Free-style 模式,這次要在原始碼管理裡面選擇 Git,在 Repositories > Repository URL 裡面輸入我們這次要測試的 repository URL:

SSH
如果我們想要透過 SSH 來存取專案,我們會遇到以下狀況:

會有錯誤訊息是因為我們還沒有把 Jenkins 與 GitHub 做 SSH 金鑰配對,所以 GitHub 拒絕 Jenkins 透過 SSH 存取。那要怎麼解決呢?
最簡單的方法就是在 Jenkins 主機下建立 SSH 金鑰,並將公開金鑰 Key 加入到 GitHub 帳號中,有需要的朋友可以再自行使用,該範例使用 HTTPS 來做設定。
建置觸發程序
由於我們還沒有定義任何建置的觸發程序,所以除非我們手動去操作 Jenkins,不然 Jenkins 並不會主動幫我們進行建置。因此,在建置觸發程序這個欄位內,我們可以自由設定我們希望 Jenkins 何時自動幫我們進行建置專案。那依照專案的屬性不同,我們也可以採用不同的建置時機。那最常見的有以下兩種:
定期建置
在 Jenkins 中,我們是採用 Cron Format 的方式來定義建置行程。Cron Format 總共五個欄位,欄位與欄位之間可用空白或 Tab 鍵做區隔:
- 分 (minute):0 - 59 分
- 時 (hour):0 - 23 時
- 日 (day of month):1 - 31 日
- 月 (month):1 - 12 月
- 星期 (day of week):星期 0 - 7 (其中 0 與 7 都代表星期天)
假設我們希望每個 30 分鐘就建置一次當前專案,我們可以在定義規則裡面填入 H/15 * * * *:

GitHub hook trigger for GITScm polling
這種觸發方式在持續整合時非常實用。我們可以讓 Jenkins 自動監測當在原始碼專案有任何的 push event 發生時就進行建置。為了要使用這種方式建置,需要以下幾個步驟來設定:
新增 GitHub personal access token
- 進入 GitHub 首頁,點選右上角下拉選單,點選 Settings:

- 先點選左邊的 Developer settings > 點選左邊的 Personal access tokens > 點選右上角的 Generate new token,輸入 token 的描述並勾選
reposcope 以及admin:repo_hookscope 跟admin:org_hookscope,點選 Generate token:

- 會產生一個 token,請先把 token 複製下來,離開這個畫面後,token 就會看不到了!(此 token 已刪除 ✌️)

設定 Jenkins GitHub
- 進入 Jenkins 儀表板頁面,點選左邊管理 Jenkins > System Configuration 的設定系統,往下滑找到 GitHub:

- 找到後,再 GitHub Servers 下拉欄位選擇 Add GitHub Server,會看到下面畫面,API URL 輸入
https://api.github.com,Credentials 點 Add:

- Kind 選擇 Secret Text,Secret 輸入剛剛存的 Personal Access Token,Description 簡單描述一下:

- 設定完後,點選一下右邊的 Test connection,如果我顯示
Credentials verified for user UserName, rate limit: xxx就代表成功囉!

設定專案組態
- 接著我們跳回來剛剛的專案組態,並勾選 GitHub hook trigger for GITScm polling:

- 寫一個 Shell Script 來建置專案:
for file in $(find . -type f -name "*yaml")
do
yamllint $file
done
這邊利用一個簡單的 Shell Script 迴圈來對所有 YAML file 進行 yamllint 的檢查,最後點選儲存離開。
GitHub 上整合 Jenkins
先到 GitHub 被建置專案的頁面下點 Setting 標籤 > 點選左邊的 Webhook > 點選右上角的 Add webhook > 輸入 Jenkins Hook URL 到 Payload URL:
記得 Jenkins Hook URL 後面要加
/github-webhook/,小弟我卡在這裡很久 😢 😢

- Jenkins Hook URL 設定"
由於我們是將 Jenkins 運行在本機端,所以 Jenkins Hook URL http://localhost:8080 是 Private IP。GitHub 沒有辦法抓 Private IP,為了練習,我們可以透過 ngrok 這套簡單小工具來暫時將 http://localhost:8080 變成 Public IP。
ngrok 的使用方式很簡單,只要先下載 brew install ngrok/ngrok/ngrok ,並使用 ngrok http 8080 指令,將 Private IP 變成 Public IP:

圖片中 https://2063-111-235-135-57.jp.ngrok.io 就是 Public 的 Jenkins Hook URL
完成後,先點選 Recent Deliveries 檢查是否成功,底下的 Response 需要是 200,才是對的歐!(這裡一定要先檢查,不然後面會找問題到死 XD)

測試
我們都設定好後,要開始來測試,我們可以直接先點選 馬上建置,來測試是否可以透過 GitHub personal access token,抓取 GitHub 的檔案。

可以看到在建置流程那邊發現建置失敗,點進去可以看詳細內容,

點選左側的 Console Output,可以看到我們有成功獲取 GitHub 上得專案,並且執行我們的 Shell 來檢查 yaml 的檔案格式,發現是因為格式有錯誤,所以建置才會失敗 ❌

接下來我們先修改一下 yaml 的檔案,後重新 push 到 Github 上,並觀察 Jenkins 會不會自動建置 !(修改位置大家可以直接看 Commit 結果)

當你 push 完後,發現它會自動建置,請因為我們修改成正確格式,所以他也建置成功囉!
也可以點選左側有一個新的 GitHub Hook Log ,可以看到我們成功透過 GitHub hook trigger for GITScm polling 偵測到有新的 event,透過 WebHook 讓 Jenkins 知道。

建置後觸發通知
當我們自動建置成功當然沒什麼問題,但如果失敗有可能就會影響後續程式的上線時間,所以我們希望建置完成後,可以收到通知,通知除了可以用 email 以外,也可以使用套件去串接我們常用的平台,例如 Telegram、Slack、Line 等等,接下來我會教大家要怎麼去串接這些服務,在開始之前要請大家先安裝兩個套件:
安裝/設定 Build Timestamp
Build Timestamp 這個套件可以幫我們在稍後傳送通知時加上當下的時間戳,那要怎麼安裝套件呢?先到儀表板首頁,點選左側的 管理 Jenkins > 點選 管理外掛程式:

再 Plugin Manager 的 可用的裡面搜尋 Build Timestamp,選擇後點下方的 Download now and install after restart,等待他安裝後會自動重啟。

重啟後從儀表板點選左側 管理 Jenkins > 點選 設定系統,找到 Build Timestamp,開啟設定,並設定 Timezone 為 Asia/Taipei 以及 pattern yyyy-MM-dd HH:mm:ss z,這樣我們待會就可以使用 BUILD_TIMESTAMP 參數來獲取當下時間,記得要按下儲存歐!

安裝/設定 Notify.Events
Notify.Events 這個套件可以串接很多的平台,例如 Telegram、Slack、Line 等,也可以透過它寄發郵件,是一個十分方便的套件,但缺點是他需要註冊,免費版只有每個月 300 次的訊息傳輸量,但在我們測試階段已經十分夠用。一樣我們用剛剛的方法安裝 Notify.Events。

安裝好後,Notify.Events 他不需要先設定,它可以依據不同的 Job 有不同的設定,所以我們開啟剛剛的 Job 組態,拉到最下面找到 建置後動作 ,選擇 Notify.Events:

可以看到這邊要先輸入 Token,那 Token 就必須去官網註冊後設定。
我們先開啟瀏覽器,搜尋 Notify.Events,註冊帳號後,在 Channels 點選 Create,輸入一下 Title 按下 Save。

完成後,應該可以看到以下畫面,這邊就可以讓我們選擇來源,以及要發送到哪裡:

我們先選擇 Sources,點選 Add source,可以看到很多來源,選擇 CI/CD and Version control ,再選擇 Jenkins:

點選 Next,就可以看到以下畫面,它告訴我們要將它提供的 Token 貼入設定檔,也就是我們剛剛在 Job 組態裡面的那個 Token:

設定好 Sources,接下來要設定接收方,回到剛剛 Notify.Events 的儀表板,點選 Subscribe,我們測試使用 Telegram 來當接收方,它會跳出一個視窗,告訴你要怎麼把他的機器人加成好友或是加入群組,這邊就依大家需要自行選擇,那我就將它加入群組,使用 /subscribe DRr0bIZ0 @NotifyEventsBot 指令來綁定

這時候我們都設定好了,我們回到 Job 組態的 Notify.Events 設定位置,將 Token 貼上去,它可以自訂訊息的模板,可以全部都一樣,也可以針對建置後的狀態,產生不同的訊息模板,我們來自定義設計一下:
Success
📢 Jenkins 建置通知 📣
時間:$BUILD_TIMESTAMP 🕐
名稱: <a href="$PROJECT_URL">$PROJECT_NAME</a>
次數: <a href="$BUILD_URL">#$BUILD_NUMBER</a>
建置狀態: 🟢 <b>$BUILD_STATUS</b> 🟢
<a href="$BUILD_URL/console">建置日誌連結</a>
--------- 😍😍😍 ---------
Failure
📢 Jenkins 建置通知 📣
時間:$BUILD_TIMESTAMP 🕐
名稱: <a href="$PROJECT_URL">$PROJECT_NAME</a>
次數: <a href="$BUILD_URL">#$BUILD_NUMBER</a>
建置狀態: 🔴 <b>$BUILD_STATUS</b> 🔴
<a href="$BUILD_URL/console">建置日誌連結</a>
--------- 😭😭😭 ---------
Telegram 通知測試
最後我們都設定好了,就來測試一下吧!我們先故意將程式碼格式用錯,讓他先跳出錯誤,再修改,來看看結果如何吧!(文字連結是對應的 Commit )

可以看到,我們分別兩次的測試,會依據我們建置後的結果,觸發不同的通知模板。