Go (Golang) 介紹
什麼是 Go ?
Go 全名是 go programming language 又被稱為 Golang,是因為 go 這個詞太廣泛,不易搜尋,所以也可以叫 Golang。
Go 是由 Google 開發並維護的編譯程式語言,支援垃圾回收與併發,由於開發人之一也是 C 語言的作者,所以 Go 也繼承了許多 C 的風格 其特點有以下幾點:
- 靜態型別:因爲靜態型別的特性,可以在編譯期間就進行完整的型別檢查,可以找出大部分的型別錯誤。
- 編譯速度:因為 Go 語言先天優勢是架構設計非常單純,並不像物件導向語言龐大,在編譯時不用相依其他的 library,因此讓他有更好的執行效率。
- 語法簡潔:Go 關鍵字不多,不到30幾個,因為其關鍵字不少也與 C 的關鍵字重複,學習更容易上手。
- 垃圾回收:Go 有自動內存回收機制,不需要由開發人員來管理。垃圾回收是一種記憶體管理機制。當程式所佔用記憶體不再被該程式給存取時,會借助垃圾回收演算法,將記憶體空間歸還給作業系統。
- 原生支援併發:Go 語言支持併發,只需要透過
go關鍵字來開啟goroutine將可。goroutine是 Go 語言實現併發的一種方式,在執行的過程需要少量的記憶體,來暫存自己的上下文,就可在不同的時間點來分段執行程式。並且有channel可以跟goroutine進行資料溝通。
靜態型別/動態型別
靜態型別的意思是指當宣告一個變數時,你必須同時宣告此變數所存放的資料型態為何
var age int // int
var name string // string動態型別指的是程式執行時,系統才可以看見的型別,什麼型別都可以
var i interface {}
i = 18
i = "Golang 程式設計"編譯式語言/直譯式語言
靜態型別的意思是指當宣告一個變數時,你必須同時宣告此變數所存放的資料型態為何
- 編譯式:當我們寫完程式時,我們需要將程式 compile (編譯) 成電腦看得懂的程式,再將程式拿去執行。
- 直譯式:當我們寫完程式時,直接使用直譯器一行一行翻譯成電腦語言並執行。 比較:
- 編譯式執行效率較佳
- 直譯式相對容易 Debug
- 編譯式語言編譯完後,可以直接在各類 OS 系統中執行,因為編譯完的程式,就是電腦看得懂的。
那我們大致了解 Go 後就來安裝 Go吧!
安裝 Go
本次作業系統為 macOS,所以後續都以 macOS 為主,如果是使用其他的作業系統,可以直接到官網來下載。
macOS 可以用 brew 等工具來下載,但這次我使用官網直接下載 pkg 來安裝。

Go 官網下載位置
下載完後,使用 go version 來檢查是否安裝成功:
$ go version
go version go1.18 darwin/amd64接著我們來看一下他的環境變數,使用 go env,來查看:
$ go env
GO111MODULE=""
GOARCH="amd64"
GOBIN=""
GOCACHE="/Users/ian_zhuang/Library/Caches/go-build"
GOENV="/Users/ian_zhuang/Library/Application Support/go/env"
GOEXE=""
GOEXPERIMENT=""
GOFLAGS=""
GOHOSTARCH="amd64"
GOHOSTOS="darwin"
GOINSECURE=""
GOMODCACHE="/Users/ian_zhuang/go/pkg/mod"
GONOPROXY=""
GONOSUMDB=""
GOOS="darwin"
GOPATH="/Users/ian_zhuang/go"
GOPRIVATE=""
GOPROXY="https://proxy.golang.org,direct"
GOROOT="/usr/local/go"這邊簡單的列出來,比較重要的是
- GOPATH:他是有關管理程式碼和套件執行檔的地方,在 Go 1.8 版本以前,GOPATH 預設為空。從 1.8 以後,Go 安裝完後,都會直接給預設的路徑
說一下這個路徑的內容,我在依照預設的路徑,像我是在 Users/使用者/go,在 go 底下新增三個資料夾:
- src:主要放置專案的地方
- pkg:套件主要儲存的資料夾
- bin:存放編譯好的執行檔案
在 Go 1.11 後提供了 go modules 讓我們不一定要把專案程式碼放在 $GOPATH/src 中做開發,因此我們先來設定我在要放專案的資料夾,打開 .bash_profile:
export GOPATH=你專案的路徑/goworkspace
$ source .bash_profile接著我們來實作第一隻 Go 程式吧,我們會依照官網的示範,但為了要介紹 modules 是什麼,所以會小修改內容。
第一隻 Go 程式
我們依照官網的示範教學,先建立一個資料夾(要放在我們剛剛的 GOPATH 目錄下方歐),來放我們第一個 Go 程式 “印出 Hello world” (程式碼可以從此處下載):
mkdir helloworld
cd helloworld接著下指令來新增 Go module:
$ go mod init helloworld
go: creating new go.mod: module helloworld如果成功,會產生一個 go.mod 檔案,我們來看看內容有什麼:
$ cat go.mod
module helloworld
go 1.18go.mod 是用來定義 module 的文件,用來標示此 module 的名稱、所使用的 go 版本以及相依的 Go module。
我們分別再新增兩個資料夾,以及兩個 .go 檔,來建立我們範例所需要的環境:
mkdir greeting cli
touch greeting/greeting.go cli/say.go到目前為止結構如下:
.
├── cli
│ └── say.go
├── go.mod
└── greeting
└── greeting.go我們來修改一下 greeting.go 以及 say.go 程式碼吧。
greeting.go 是一個簡單的 package,用以顯示所傳入的字串 ; 而 say.go 則是以呼叫 greeting.go package 所提供的函式來顯示資料。
greeting.go 內容:
package greeting
import "fmt"
func Say(s string) {
fmt.Println(s)
}say.go 內容:
package main
import (
"helloworld/greeting"
)
func main(){
greeting.Say("Hello World")
}順便來介紹一下程式裡面分別是什麼意思吧!
Package:package 主要分成兩種,一個是可執行,另一個則是可重複使用的,而
package main就是可執行的檔案,像我們上面這個有包含 package main 的檔案,在編譯時,就會產生一個say的執行檔,電腦就是依照此檔案執行的。Import:當我們寫程式時,一定會引入其他人寫的套件。而 Go 語言的標準函式庫為開發團隊先寫好,提供一些常用的功能,當然也可以使用其他第三方套件,還滿足內建以及標準函式庫的不足。我們在
greeting.go裡面引入的fmt就是開發團隊寫好的,然而在say.go裡面引入的就是greeting.go,我們就可以使用其內容的函式來做使用。Main Function:每個 Go 語言的專案基本上都會有一個主程式,主程式裡的程式通常都為最核心的部分。
最後使用 go run say.go 來將此程式運行起來:
$ go run say.go
Hello World就可以看到程式成功將 Hello World 給印出來拉!
常見指令
接下來要簡單介紹一下常用的另外3個指令,分別是 go build、go install、go clean:
go get:來下載套件到當前的模組,並安裝他們
$ go get github.com/fatih/color
go: downloading github.com/fatih/color v1.13.0
.... 省略 ....go build:還記得我們前面說 Go 是編譯式程式,所以我們可以將程式用 go build 來編譯成電腦看得懂的執行檔歐,檔案會存放在當前目錄或是指定目錄中 ~
$ ls
go.mod
$ go build cli/say.go
go.mod say
$ ./say
Hello World多的這個 say 就是編譯後的執行檔,將他執行會顯示跟我們使用 run 來運行的一樣,顯示 Hello World。
go install:如果編譯沒有錯誤,一樣跟 build 會產生執行檔,不同的是,會將執行檔,產生於 $GOPATH/bin 內。
$ ls /Users/ian_zhuang/go/bin
dlv go-outline gomodifytags goplay gopls gotests impl staticcheck
$ go install
$ ls /Users/ian_zhuang/go/bin
dlv go-outline gomodifytags goplay gopls gotests hello impl staticcheckgo clean:執行後會將 build 產生的檔案都刪除 (install 的不會)
$ ls
go.mod hello .
$ go clean
$ ls
go.mod .套件相依性管理
Go modules 提供的另一個方便的功能則是套件相依性管理,接下來實際透過以下指令來安裝套件:
$ go get github.com/fatih/color
go: downloading github.com/fatih/color v1.13.0
go: downloading github.com/mattn/go-isatty v0.0.14
go: downloading github.com/mattn/go-colorable v0.1.9
go: downloading golang.org/x/sys v0.0.0-20210630005230-0f9fa26af87c
go: added github.com/fatih/color v1.13.0
go: added github.com/mattn/go-colorable v0.1.9
go: added github.com/mattn/go-isatty v0.0.14
go: added golang.org/x/sys v0.0.0-20210630005230-0f9fa26af87c安裝成功,可以再查看一下 go.mod:
module github.com/880831ian/go/helloworld
go 1.18
require github.com/fatih/color v1.13.0
require (
github.com/mattn/go-colorable v0.1.12 // indirect
github.com/mattn/go-isatty v0.0.14 // indirect
golang.org/x/sys v0.0.0-20220319134239-a9b59b0215f8 // indirect
)會多了下面這些 require github.com/fatih/color v1.13.0 代表目前專案使用 v1.13.0 版本的 github.com/fatih/color
下面的 indirect 指的是被相依的套件所使用的 package
接著我們將 greeting.go、say.go 兩個檔案修改一下,使用我們剛剛所安裝的 package:
greeting.go
package greeting
import (
"fmt"
"github.com/fatih/color"
)
func Say(s string) {
fmt.Println(s)
}
func SayWithRed (s string) {
color.Red(s)
}
func SayWithBlue (s string) {
color.Blue(s)
}
func SayWithYellow (s string) {
color.Yellow(s)
}我再多 import 了剛剛的 github.com/fatih.color,並使用該套件的函式 color 來分別顯示 Red、Blud、Yellow 三種顏色。
say.go
package main
import (
"github.com/880831ian/go/helloworld/greeting"
)
func main(){
greeting.Say("Hello World")
greeting.SayWithRed("Hello World")
greeting.SayWithBlue("Hello World")
greeting.SayWithYellow("Hello World")
}我們將 greeting 三種顯示顏色的函式帶入。
一樣我們來運行一下程式,來看看結果如何,這次我們直接編譯,使用 go build 來編譯,最後直接執行產生的執行檔:
$ go build cli/say.go
$ ./say
Hello World
Hello World //紅色
Hello World //藍色
Hello World //黃色由於 Makedown 沒辦法於程式碼區域顯示正確顏色,用註解標示一下XD
變數
在使用變數做宣告時,要注意以下幾個 Go 保留字,不能拿來當變數名稱,其 Go 有三種宣告的方式:

Go 保留字,不能拿來當變數名稱
使用 := 來宣告
表示之前沒有進行宣告過。這是 Go 中最常見的變數宣告方式,但不能用縮寫方式來定義變數 (foo := bar) ,因為 package scope 的變數都是以 keyword 作為開頭。且只能在 function 中使用。
func main (){
a := "bar"
b := 4
c := true
// 也可以簡寫成這樣
d,e,f := "bar",4,true
fmt.Println(a,b,c);
fmt.Println(d,e,f);
}$ go run .
bar 4 true
bar 4 true先宣告資料型態
當不知道變數的起始值,或是需要在 package scope 中宣告變數時可以使用。
var a string
var b int
// 也可以簡寫成這樣
var (
c string
d float64
)
func main (){
a = "Hello"
b = 123
c = "ian"
d = 3.5
fmt.Println(a,b,c,d)
}⚠️ 不建議把變數寫在全域變數中 ⚠️
$ go run .
Hello 123 ian 3.5直接宣告並賦值
func main (){
var (
a string = "Hello"
b int = 9999
)
fmt.Println(a,b)
}$ go run .
Hello 9999常見宣告錯誤
重複宣告變數
func main (){
name := "ian"
name := "pinyi"
}$ go run .
# github.com/880831ian/go/test
./test.go:4:2: name declared but not used
./test.go:5:7: no new variables on left side of :=在 main 函式外賦值
var a int
b := "Hello"
func main (){
fmt.Println(a,b)
}$ go run .
# github.com/880831ian/go/test
./test.go:6:1: syntax error: non-declaration statement outside function body我們可以在 main 函式外宣告變數,但無法在 main 函式外賦值
沒有宣告就使用變數
func main (){
a = 123
b = true
fmt.Println(a,b)
}$ go run .
# github.com/880831ian/go/test
./test.go:6:2: undefined: a
./test.go:7:2: undefined: b
./test.go:8:14: undefined: a
./test.go:8:16: undefined: bGo 資料型態
我們在學習 Go 語言之前,要先了解一下基本的資料型態,可以簡單分為 字串、字符、整數、浮點數、布林值、映射
字串 String
在 Go 語言中,字串必須用雙引號給匡起來,也可以使用反引號來宣告。用雙引號刮起來的字串不能包含換行,但可以包含跳脫字元,例如 \n 、\t 。由於反引號內包含的是原始字串,可以跨越多行,所以跳脫符號在原始字串中沒有任何含義。
func main() {
var name = "ian"
fmt.Printf("資料型態 name : %v(%T)\n", name,name)
var address = `台中市太平區`
fmt.Printf("資料型態 address : %v(%T)\n", address,address)
}$ go run .
資料型態 name : ian(string)
資料型態 address : 台中市太平區(string)字符 Character
字串中的每一個元素叫做字符,字符會使用單引號匡起來,像是 "abc" 這個字串,其中 'a'、'b'、'c' 就是字符,可以從字串元素中來獲得字符。
Go 語言的字符有以下兩種:
- 一種叫 byte 類型,可以叫做 uint8 類型,代表 ASCll 碼的一個字符。
- 另一種是 rune 類型,代表一個 UTF-8 字符,當需要處理中文、日文或是其他複合字符時,就會使用到 rune 類型。rune 類型等於 int32 類型。
func main (){
var a byte = 'A'
var b rune = '嗨'
fmt.Printf("%c %c\n",a,b) //%c 所表示的字符
fmt.Printf("%d(%T) %d(%T)\n",a,a,b,b) //%d 十進制表示,%T 輸出型態
fmt.Printf("%x %x\n",a,b) //%x 十六進制表示
fmt.Printf("%U %U\n",a,b) //%U 輸出格式為 Unicode 格式:U+hhhh的字串
}$ go run .
A 嗨
65(uint8) 21992(int32)
41 55e8
U+0041 U+55E8整數 Integer
整數用於儲存整數。 Go 具有多種大小不一的內建整數型別,用來儲存有號數和無號數。
- 有號數
| 型別 | 大小 | 範圍 |
|---|---|---|
| int | 取決平台 | 取決平台 |
| int 8 | 8 bits | -128 到 127 |
| int 16 | 16 bits | -2^15 到 2^15-1 |
| int 32 | 32 bits | -2^31 到 2^31-1 |
| int 64 | 64 bits | -2^63 到 -2^63-1 |
- 無號數
| 型別 | 大小 | 範圍 |
|---|---|---|
| uint | 取決平台 | 取決平台 |
| uint 8 | 8 bits | 0 到 255 |
| uint 16 | 16 bits | 0 到 2^16-1 |
| uint 32 | 32 bits | 0 到 2^32-1 |
| uint 64 | 64 bits | 0 到 -2^64-1 |
int 、 uint 的型別大小取決於平台。在 32 位元系統上,它大小為 32 位元,64 位元系統上,它的大小為 64 位元。
使用整數值時,除非確定會用到的大小跟範圍才使用有號數及無號數,否則應該都使用 int 資料型別。
func main() {
var myInt8 int8 = 97
var myInt = 1200
var myUint uint = 500
var myOctalNumber = 034
var myHexNumber = 0xFF
fmt.Printf("%d, %d, %d, %#o, %#x\n", myInt8, myInt, myUint, myOctalNumber, myHexNumber)
}$ go run .
97, 1200, 500, 034, 0xff在 Go 中,也可以使用前綴 0 來宣告八進制數字,或是使用 0x 來宣告十六進制數字。
浮點數 Float
浮點數型別用於儲存小數部分的數字。Go 有兩種浮點數型別:
- float32:在記憶體中佔用32位元,並以單精度浮點數格式儲存。
- float64:在記憶體中佔用64位元,並以雙精度浮點數格式儲存。
浮點數的預設是 float64,除非初始化有為浮點數變數指定型別,否則編譯器將判定為 float64。
func main() {
var a = 245.4664
var b float32 = 1452.34
fmt.Printf("%f(%T)\n%f(%T)\n", a,a,b,b)
}$ go run .
245.466400(float64)
1452.339966(float32)布林值 Bool
Go 提供了一種稱為 bool 的資料型別來儲存布林值。它有兩個可能的值:true 和 false。
func main() {
var a = true
var b bool = false
fmt.Printf("%v(%T)\n%v(%T)\n", a,a,b,b)
}$ go run .
true(bool)
false(bool)布林型別也可以使用運算子 && (與,and)、|| (和,or)、! (否定)
func main() {
var a = 4 <= 7
var b = 10 != 10
var c = 10 > 20 && 5 == 5
var d = 2 * 2 == 4 || 10 / 3 == 3
fmt.Printf("%v\n%v\n%v\n%v\n", a,b,c,d)
}$ go run .
true
false
false
true映射 Map
映射 (Map) 是 Go 內建的類型,是一種鍵值(key-value)的集合,可以透過 key 快速查詢並找到數據。
func main (){
var map3 = map[int]string{99 : "Go", 87 : "Python", 79 : "Java", 93: "Html"}
fmt.Println(map3)
fmt.Println("map3[99] =",map3[99],"map3[79] =",map3[79])
map3[79] = "PHP"
fmt.Println("修改數據後,map3[99] =",map3[99],"map3[79] =",map3[79])
}map[79:Java 87:Python 93:Html 99:Go]
map3[99] = Go map3[79] = Java
修改數據後,map3[99] = Go map3[79] = PHP數字型別的運算
Go 提供了多種用於數字、浮點數型別執行運算的運算子
- 算術運算子:
+、-、*、/、% - 比較運算子:
==、!=、<、>、<=、>= - 位元運算子:
&、|、^、<<、>> - 遞增和遞減運算子:
++、-- - 賦值運算子:
+=、-=、*=、/=、%=、<<=、>>=、&=、|=、^=
import (
"fmt"
"math"
)
func main() {
var a, b = 4, 5
var res1 = (a + b) * (a + b) / 2
a++
b += 10
var res2 = a ^ b
var r = 3.5
var res3 = math.Pi * r * r
fmt.Printf("res1 : %v, res2 : %v, res3 : %v\n", res1, res2, res3)
}res1 : 40, res2 : 10, res3 : 38.48451000647496型別轉換
Go 有一個強型別系統,它不允許混合型別。舉例來說:不能把 int 變數加到 float64 變數中,也不能將 int 變數加到 int64 變數中。
func main() {
var a int64 = 4
var b int = int(a)
var c int = 500
fmt.Println(a, b,a+c)
}$ go run .
# command-line-arguments
./.:11:19: invalid operation: a + c (mismatched types int64 and int)就會跳出錯誤說明別不同,無法直接做運算,那要怎麼辦呢!?
使用型別轉換,將型別值轉成相同的
func main() {
var a int64 = 4
var b int = int(a)
var c int = 500
fmt.Println(a, b,int(a)+c)
}$ go run .
4 4 504一般將值 v 轉換為型別 T 的語法是 T(V) 。
Go 資料結構
指標 Pointer
指標是程式語言中的資料結構及其物件或變數,用來表示或儲存記憶體位址,這個位址的值直接指向存在該位址物件的值。
Go 支持指標,指標的聲明方式為 *T,可以藉由變數名稱前面加 & 來獲得變數的位址,由於 Go 支持 GC ,在 Go 語言中不支持指標的運算。
表示法
- 使用
&來獲得指標位址 - 使用
*來獲得指標所指向的值
func main (){
var a int = 2
fmt.Println("a 位址 = ",&a)
fmt.Printf("a 的值 = %v\n",a)
var pInt *int = &a
fmt.Printf("pInt = %v\n", pInt);
fmt.Printf("pInt 位址 = %v\n",&pInt);
fmt.Printf("pInt 指向的值 = %v\n",*pInt);
}$ go run .
a 位址 = 0xc0000b2008
a 的值 = 2
pInt = 0xc0000b2008
pInt 位址 = 0xc0000ac020
pInt 指向的值 = 2陣列 Array
我們已經學會要怎麼宣告變數,以及如何使用變數來儲存值。但當我們今天想要儲存多個數值,使用原本的方式,需要創建許多變數才能儲存,因此有了陣列可以來儲存大量資料。
陣列 (Array) 是由同類型的元素集合所組成的資料結構,分配一塊連續的記憶體來儲存。利用元素的索引可以計算出該元素所對應的儲存位址。
func main (){
var a [2] float32
a [0] = 1.4
a [1] = 3.14
// 也可以寫成這樣
var b = [] int{10,20,99,333}
fmt.Println(a,b)
fmt.Println(len(a),len(b))
}$ go run .
[1.4 3.14] [10 20 99 333]
2 4上面有提到他會分配連續記憶體來儲存,我們來看看他是怎麼存的!
func main (){
a := [...]int{1, 2, 3}
fmt.Printf("a 的記憶體分配位置 %p \n", &a)
fmt.Printf("陣列 a 的索引 0 記憶體分配位置 %p \n", &a[0])
fmt.Printf("陣列 a 的索引 1 記憶體分配位置 %p \n", &a[1])
fmt.Printf("陣列 a 的索引 2 記憶體分配位置 %p \n", &a[2])
}$ go run .
a 的記憶體分配位置 0xc0000180f0
陣列 a 的索引 0 記憶體分配位置 0xc0000180f0
陣列 a 的索引 1 記憶體分配位置 0xc0000180f8
陣列 a 的索引 2 記憶體分配位置 0xc000018100切片 Slice
前面提到陣列的使用,陣列使用上是實值類型以及陣列長度不可變的情況下,間接限制了使用場景。
切片 (slice) 是 Go 對陣列在進行一層的封裝,是一個擁有相同類型元素的可變長度序列,可以非常靈活運用,自動擴容,可以快速且方便的操作數據集合。
func main (){
a := [5]int{55, 75, 58, 60, 66}
b := a[1:4] //基於 a 陣列創建切片,等於 b 包含 a[1],a[2],a[3]
fmt.Printf("%v(%T)\n",b,b)
fmt.Printf("len = %v\n",len(b))
fmt.Printf("cap = %v\n",cap(b))
}[75 58 60]([]int)
len = 3
cap = 4len(b) 表示可見元素有幾個(直接打印元素看到的元素個數),而 cap(b) 表示所有元素有幾個。 [1:4] 代表從第二個元素開始 (0為第一個元素,1位第二的元素),取到第4個元素 (下標為 4-1=3,下標3代表第四個元素)
使用 make 創建切片
func main (){
a := make([]int,5,10) //創建長度 5,容量 10 的切片
fmt.Printf("a = %v, len(a) = %v, cap(a) = %v\n",a,len(a),cap(a))
}a = [0 0 0 0 0], len(a) = 5, cap(a) = 10使用 make 創建長度5 ,容量 10 的切片
使用 append 來達成新增元素
func main (){
a := make([]int,2,2) //創建長度 5,容量 10 的切片
fmt.Printf("a = %v, len(a) = %v, cap(a) = %v\n",a,len(a),cap(a))
fmt.Printf("指標為 %p\n", a)
a = append(a, 10)
fmt.Printf("a = %v, len(a) = %v, cap(a) = %v\n",a,len(a),cap(a))
fmt.Printf("擴容後指標 = %p 改變\n", a)
}a = [0 0], len(a) = 2, cap(a) = 2
指標為 0xc000014080
a = [0 0 10], len(a) = 3, cap(a) = 4
擴容後指標 = 0xc000022080 改變結構 Struct
我們介紹的變數都是儲存單一的值或是多個相同型態的值,那如果要用變數表示較複雜的概念,像是紀錄一個人的名字、年齡或是身高時,由於這些是不同的資料型態,所以要記錄下來時,就必須使用不同的容器,這裡會介紹 Go 語言中的結構 Struct:
建立結構
type Student struct {
Id int
Name string
Score float64
}
func main() {
student := Student{1, "ian", 89.4}
fmt.Println(student)
}$ go run .
{1 ian 89.4}我們先宣告一個名為 Student 的 struct 結構,裡面屬性有 Id 和 Name 以及 Score,再以此結構宣告一個變數 student 並填入屬性,以顯示不同資料型態的值。
Go 控制流程
if
結構裡會有一個條件,這個條件是個布林值,如果為 true,則會執行括號裡的程式碼,相反的,如果為 false,則會直接跳過:
func main (){
var x = 2
var y = 1
fmt.Println("x = ",x,",y = ",y)
if x==y {
fmt.Printf("%v 等於 %v\n",x,y)
}
fmt.Printf("%v 不等於 %v\n",x,y)
}$ go run .
x = 2 ,y = 1
2 不等於 1switch
switch 其目的是簡化 if 的條件,swtich 會檢查符合的條件,並且執行條件內的程式碼,如果都沒有符合,則會執行 default 內的程式碼:
func main (){
x := 12
switch {
case x < 10:
fmt.Printf("%v 小於 10\n",x)
case x < 20:
fmt.Printf("%v 大於等於10, 小於 20\n",x)
default:
fmt.Printf("%v 大於 20\n",x)
}
}$ go run .
12 大於等於10, 小於 20Go 迴圈
迴圈是每個程式語言必備的函式,藉以迴圈來達成反覆或是循環的動作。而 Go 語言的迴圈只有使用 for 迴圈來表達三種不同的迴圈 (for、while、loop):
func main (){
for i := 0 ; i <= 10 ; i++ {
fmt.Println(i)
}
}$ go run .
0
1
2
3
4
5
6
7
8
9
10break
也可以使用 break,依條件需求讓迴圈提早跳出結束:
func main (){
for i := 0 ; i <= 5 ; i++ {
if i > 3 {
break
}
fmt.Println(i)
}
}$ go run .
0
1
2
3Continue
或是使用 continue 若符合條件,便會跳過到此迴圈,直接進入下個迭代:
func main (){
for i := 1; i <= 10; i++ {
if i%2 == 0 {
continue
}
fmt.Println(i)
}
}$ go run .
1
3
5
7
9GoTo
使用 goto 可以無條件轉移到程式中指定的行
func main (){
fmt.Println("1")
fmt.Println("2")
goto labele1
fmt.Println("3")
labele1:
fmt.Println("4")
fmt.Println("5")
fmt.Println("6")
}$ go run .
1
2
4
5
6Go 方法 Method
Go 語言不像 Python 有 class ,但還是有提供可以在某種型態上定義方法(method),method 其實是作用在接收器 (receiver) 上的一種函式,接收器要是某一種型別的變數,所以其實 method 也算是一種特殊型別的函式。
type Vertex struct {
x,y float64
}
func (v Vertex) Abs() float64 {
return math.Sqrt(v.x * v.x + v.y * v.y)
}
func main() {
v := Vertex{5,12}
fmt.Println(v.Abs())
}$ go run .
13一開始先宣告一個名為 Vertex 結構型態,裡面的屬性包含 x、y (float64),接著就是撰寫一個 method 了,這個 method 是以 Vertex 作為接收器, method 名稱是 Abs,最後回傳浮點數,接著 method 裡頭,即為對接收器的運算並回傳值。
我們來看看如果使用 function 要怎麼來達成
方法 (Method) vs 函式 (Function)
type Vertex struct {
x, y float64
}
func Abs(v Vertex) float64{
return math.Sqrt(v.x * v.x + v.y * v.y)
}
func main () {
v := Vertex{5,12}
fmt.Println(Abs(v))
}$ go run .
13Go 介面 Interface
Interface 的概念有點像是藍圖,先定義某個方法的名稱 (function name)、會接收到的參數以及型別 (list of argument types)、會回傳的值與型別 (list of return types)。定義好藍圖之後,並不用去管實作的細節,實作的細節會由每個型別自行定義實作。
empty interface
沒有定義任何方法的 interface 稱作 empty interface,由於所有的 types 都能夠實作 empty interface,因此它的值會是 any type:(因為目前沒有被賦值,所以都會回傳 nil)
type value interface{}
func main() {
var v value
describe(v) // (<nil>, <nil>)
v = 42
describe(v) //(42, int)
v = "hello"
describe(v) // (hello, string)
}
func describe(v value) {
fmt.Printf("(%v, %T)\n", v, v)
}$ go run .
value is <nil>
type is <nil>type Person interface {
getFullName() string
getSalary() int
}
type Employee struct {
firstName string
lastName string
salary int
}
func (e Employee) getFullName() string {
return e.firstName + " " + e.lastName
}
func (e Employee) getSalary() int {
return e.salary
}
func main() {
var p Person = Employee{"ian", "Zhuang", 2000}
fmt.Printf("full name : %v ,Salary : %v\n", p.getFullName(),p.getSalary())
}$ go run .
full name : ian Zhuang ,Salary : 2000Goroutine
有人把 Go 比作 21 世紀的 C 語言,第一是因為 Go 語言設計簡單,第二,21 世紀最重要的就是並行程式設計,而 Go 從語言層面就支援了併發。
Goroutine 是 Go 語言實現併發的一種方式。
Goroutine 是一種非常輕量級的執行緒,它是Go語言併發設計的核心。執行 Goroutine 只需極少的記憶體,可同時執行成千上萬個併發的任務。
單執行緒
我們先來看看一般的單執行緒
func say(s string) {
for i := 0; i < 2; i++ {
time.Sleep(100 * time.Millisecond)
fmt.Println(s)
}
}
func main() {
say("world")
say("hello")
}$ go run .
world
world
hello
hello在單執行緒下,每行程式碼都會依照順序執行。

多執行緒
在多執行緒下,最多可以同時執行與 CPU 數相等的 Goroutine。要如何使用多執行緒,使用 goroutine 來執行多併發,只要使用 go 這個關鍵字來執行 func 就可以了 !
func say(s string) {
for i := 0; i < 2; i++ {
time.Sleep(100 * time.Millisecond)
fmt.Println(s)
}
}
func main() {
go say("world")
say("hello")
}$ go run .
hello
world
world
hello如此一來, say("world") 會跑在另一個執行緒(Goroutine)上,使其並行執行。

等待
多執行緒下,經常需要處理的是執行緒之間的狀態管理,其中一個經常發生的事情是等待。
例如A執行緒需要等B執行緒計算並取得資料後才能繼續往下執行,在這情況下等待就變得十分重要。我們會介紹三個等待的方式,並說明其缺點。
- time.sleep:休眠指定時間
- sync.WaitGroup:等待直到指定數量的 Done() 呼叫
- Channel 阻塞: Channel 阻塞機制,使用接收時等待的特性避免執行緒繼續執行
time.sleep
使 Goroutine 休眠,讓其他的 Goroutine 在 main 結束前有時間執行完成。
func say(s string) {
for i := 0; i < 2; i++ {
fmt.Println(s)
}
}
func main() {
go say("world")
go say("hello")
time.Sleep(5 * time.Second)
}$ go run .
world
world
hello
hello缺點:休息指定時間可能會比 Goroutine 需要執行的時間長或短,太長會耗費多餘的時間,太短會使其他 Goroutine 無法完成。

time.sleep (Go 的並發:Goroutine 與 Channel 介紹)
sync.WaitGroup
func say(s string, wg *sync.WaitGroup) {
defer wg.Done()
for i := 0; i < 2; i++ {
time.Sleep(100 * time.Millisecond)
fmt.Println(s)
}
}
func main() {
wg := new(sync.WaitGroup)
wg.Add(2)
go say("world", wg)
go say("hello", wg)
wg.Wait()
}$ go run .
hello
world
world
hello在程式碼尾端加上 wg.Wait(),需要讓他達成一些條件,才可以往後執行,而這個條件,就是收到 wg.Done() 的呼叫次數。而這個次數,即是 wg.Add(2) 裡的數字2。
- 優點:避免時間預估的錯誤
- 缺點:需要手動配置對應的數量

sync.WaitGroup (Go 的並發:Goroutine 與 Channel 介紹)
Channel 阻塞
Channel 原為 Goroutine 溝通時使用的,但因其阻塞的特性,使其可以當作等待 Goroutine 的方法。
func say(s string, c chan string) {
for i := 0; i < 2; i++ {
time.Sleep(100 * time.Millisecond)
fmt.Println(s)
}
c <- "FINISH"
}
func main() {
ch := make(chan string)
go say("world", ch)
go say("hello", ch)
<-ch
<-ch
}$ go run .
hello
world
hello
world兩個 Goroutine ( say("world", ch) 、 say("hello", ch) ) ,因此需要等待兩個 FINISH 推入 Channel 中才能結束 Main Goroutine。
- 優點:避免時間預估的錯誤、語法簡潔

Channel 阻塞 (Go 的並發:Goroutine 與 Channel 介紹)
Channel
Channel 有兩個強大的處理能力,等待以及變數共享。Channel 可以想成一條管線,這條管線可以推入數值,並且也可以將數值拉取出來。
因為 Channel 會等待至另一端完成推入/拉出的動作後才會繼續往下處理,這樣的特性使其可以在 Goroutines 間可以同步的處理資料或是剛剛提到的等待
- Channel 基本操作
ch := make(chan int) //創建一個Channel ch
ch <- u //將值u傳送到 Channel ch裡
v := <- ch //從Channel ch中接收數據 ,並且將其賦值給變數v
close(ch) //關閉channel多執行緒下的共享變數
在執行緒間使用同樣的變數時,最重要的是確保變數在當前的正確性,在沒有控制的情況下極有可能發生問題。
func main() {
total := 0
for i := 0; i < 1000; i++ {
go func() {
total++
}()
}
time.Sleep(time.Second)
fmt.Println(total)
}$ go run .
986為什麼會明明是用for 跑 1000 累加,但最後只有 900 多呢?我們來看一下下面的例子

多執行緒下的共享變數 - 錯誤 (Go 的並發:Goroutine 與 Channel 介紹)
假設目前加到28,在多執行緒的情況下:
goroutine1 取值 28 做運算
goroutine2 有可能在 goroutine1 做 total++ 前就取 total 的值,因此有可能取到 28
這樣的情況下做兩次加法的結果會是 29 而非 30
在多個 goroutine 裡對同一個變數total做加法運算,在賦值時無法確保其為安全的而導致運算錯誤,此問題稱為 競爭危害 (Race condition)。
使用 Channel 來保證變數的安全性
func main() {
total := 0
ch := make(chan int, 1)
ch <- total
for i := 0; i < 1000; i++ {
go func() {
ch <- <-ch + 1
}()
}
time.Sleep(time.Second)
fmt.Println(<-ch)
}$ go run .
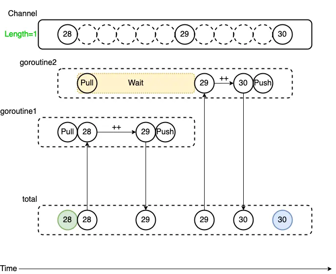
1000goroutine1 拉出 total 後,Channel 中沒有資料了
因為 Channel 中沒有資料,因此造成 goroutine2 等待
goroutine1 計算完成後,將 total 推入 Channel
goroutine2 等到 Channel 中有資料,拉出後結束等待,繼續做運算

多執行緒下的共享變數 - Channel (Go 的並發:Goroutine 與 Channel 介紹)
參考資料
Go 官網:https://go.dev/doc/tutorial/getting-started
golang後端入門分享:https://ithelp.ithome.com.tw/users/20137500/ironman/4184
從一知半解到略懂 Go modules:https://myapollo.com.tw/zh-tw/golang-go-module-tutorial/
30天就Go(3):操作指令及Hello World!:https://ithelp.ithome.com.tw/articles/10186546
Golang 基本型別、運算子和型別轉換:https://calvertyang.github.io/2019/11/05/golang-basic-types-operators-type-conversion/
Go語言字符類型(byte和rune):http://c.biancheng.net/view/18.html
golang初探:https://ithelp.ithome.com.tw/users/20129671/ironman/3326
Go 的並發:Goroutine 與 Channel 介紹:https://peterhpchen.github.io/2020/03/08/goroutine-and-channel.html