Soketi WebSocket Server LOG 不定時出現 502 error 以及 connect() failed (111: Connection refused)
此文章要來記錄一下 RD 同仁前陣子有反應使用 Soketi 這個 WebSocket Server 會不定時在 LOG 出現 502 error 錯誤訊息以及 connect() failed (111: Connection refused) while connecting to upstream,雖然說服務使用上不會影響很大,但還是希望我們可以協助找出 502 的原因。

在開始找問題前,先簡單介紹一下 Soketi 是什麼東西好了,根據官網的說明,他是簡單、快速且有彈性的開源 WebSockets server,想要了解更多的可以到它官網去查看。
另外會把程式碼相關放到 GitHub » 點我前往
解決過程
我們可以看到上方錯誤 LOG 中,發現有出現 502 error 以及 connect() failed (111: Connection refused) while connecting to upstream,這兩個錯誤都是由 Nginx 所產生的,那我們先來理解一下,Nginx 與 Soketi 之間的關係。
在使用上,RD 的程式會打 Soketi 專用的 Subdomain 來使用這個 WebSocket 服務,而在我們的架構上,這個 Subdomain 會經過用 nginx proxy server,來轉發到 Soketi WebSocket Server (走 k8s svc),設定檔如下圖:

然後會出現 connect() failed (111: Connection refused) while connecting to upstream 的錯誤訊息,代表我們的 Nginx 設定少了一個重要的一行設定,就是 proxy_http_version 1.1;,這個設定要讓 Nginx 作為 proxy 可以和 upstream 的後端服務也是用 keepalive,必須使用 http 1.1,但如果沒有設定預設是 1.0,也要記得設定 proxy_set_header Upgrade、proxy_set_header Connection。調整過後就變成:
server {
server_name socket.XXX.com;
listen 80 ;
listen [::]:80 ;
listen 443 ssl;
listen [::]:443 ssl;
ssl_certificate /etc/nginx/ingress.gcp.cert;
ssl_certificate_key /etc/nginx/ingress.gcp.key;
access_log /var/log/nginx/access.log main;
location / {
proxy_pass http://soketi-ws-ci:6001;
proxy_connect_timeout 10s;
proxy_read_timeout 1800s;
proxy_http_version 1.1;
proxy_set_header Upgrade $http_upgrade;
proxy_set_header Connection "Upgrade";
proxy_set_header X-Real-IP $remote_addr;
}
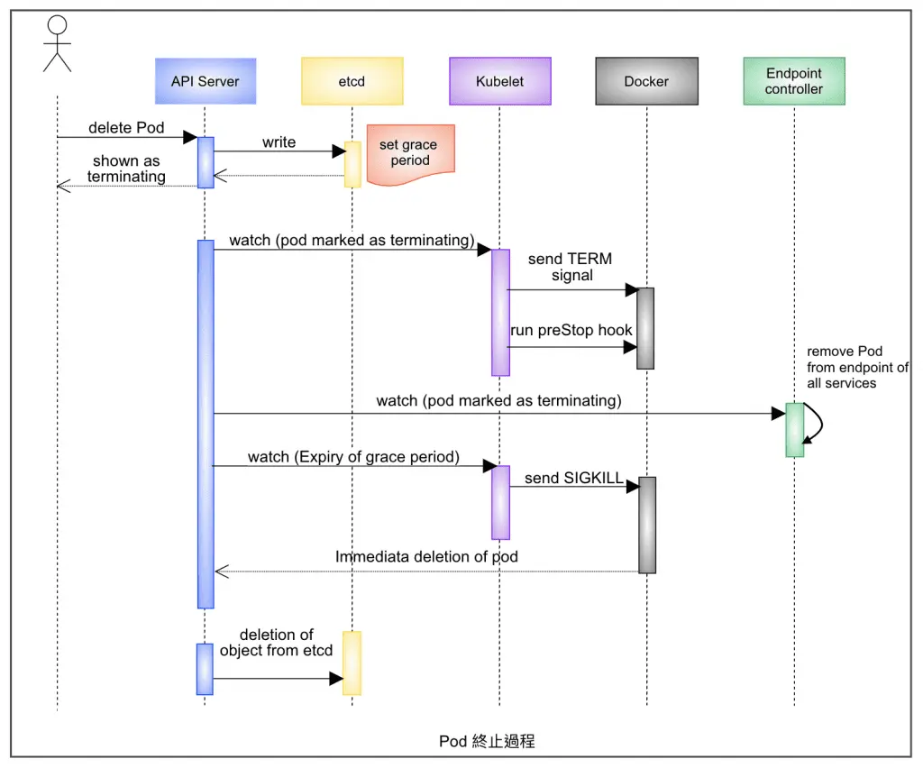
}解決完 connect() failed (111: Connection refused) 這個問題後,接下來就是要解決 502 error 這個問題,會導致 502 代表 Nginx 這個 proxy server 連不上後端的 Soketi WebSocket Server,再觀察 LOG 以及測試後發現,當 Pod 自動重啟,或是手動重啟 Deployment 的時候,就會有 502 的錯誤,代表 Nginx 在 proxy 到後面的 Soketi svc 再到 Pod 的時候,有一段時間是連不上的,所以就會出現 502 的錯誤,可以推測是流量進到正在關閉的 Pod 或是進到還沒有啟動好的 Pod 才導致的。
那我們先來看一下 Soketi WebSocket Server 的服務 yaml 檔案:
- deployment.yaml
spec:
terminationGracePeriodSeconds: 30
securityContext: {}
containers:
- name: soketi
securityContext: {}
image: "quay.io/soketi/soketi::1.6.0-16-alpine"
... 省略 (可以到 github 看 code)...
livenessProbe:
failureThreshold: 3
httpGet:
httpHeaders:
- name: X-Kube-Healthcheck
value: "Yes"
path: /
port: 6001
initialDelaySeconds: 5
periodSeconds: 2
successThreshold: 1可以看到原來的設定只有 livenessProbe 而已,因此我們為了要避免流量進到正在關閉的 Pod 或是進到還沒有啟動好的 Pod,所以我們需要加上 readinessProbe 以及 preStop,讓 Pod 確定啟動完畢,或是等待 Service 的 endpoint list 中移除 Pod,才開始接收流量,這樣就可以避免出現 502 的錯誤。
spec:
terminationGracePeriodSeconds: 30
securityContext: {}
containers:
- name: soketi
securityContext: {}
image: "quay.io/soketi/soketi::1.6.0-16-alpine"
... 省略 (可以到 github 看 code)...
livenessProbe:
failureThreshold: 3
httpGet:
httpHeaders:
- name: X-Kube-Healthcheck
value: "Yes"
path: /
port: 6001
initialDelaySeconds: 5
periodSeconds: 2
successThreshold: 1
readinessProbe:
failureThreshold: 3
httpGet:
httpHeaders:
- name: X-Kube-Healthcheck
value: "Yes"
path: /ready
port: 6001
initialDelaySeconds: 5
periodSeconds: 2
successThreshold: 1
lifecycle:
preStop:
exec:
command: ["/bin/sh", "-c", "sleep 20"]
壓測
最後調整完,我們來測試看看是否在 Pod 自動重啟 or 更新 Deployment 的時候(並且有大量連線時)還會噴 502 error 或是 connect() failed (111: Connection refused),我們這邊使用 k6 來做 websocket 服務的壓測,有簡單寫一個壓測程式如下:
import ws from "k6/ws";
import { check } from "k6";
export const options = {
vus: 1000,
duration: "30s",
};
export default function () {
const url =
"wss://socket.XXX.com/app/hex-ws?protocol=7&client=js&version=7.4.1&flash=false";
const res = ws.connect(url, function (socket) {
socket.on("open", () => console.log("connected"));
socket.on("message", (data) => console.log("Message received: ", data));
socket.on("close", () => console.log("disconnected"));
});
check(res, { "status is 101": (r) => r && r.status === 101 });
}簡單說明一下上面程式在寫什麼,我們在 const 設定 vus 代表有 1000 個虛擬使用者,會在 duration 30s 內完成測試,下面的 default 就是測試連線 ws 以及 message 跟 close 等動作,最後需要回傳 101 (ws 交握)
執行 k6 run websocket.js 後,就會開始壓測,可以看到會開始執行剛剛在上面提到 default 的動作:

等到跑完,就會告訴你 1000 筆裡面有多少的 http 101,這邊顯示 status is 101,就代表都是 101,代表都有連線成功,沒有出現 502 error 或是 connect() failed (111: Connection refused) 的錯誤,這樣就代表我們的問題解決了。

參考資料
[Nginx] 解決 connect() failed (111: Connection refused) while connecting to upstream:https://wshs0713.github.io/posts/8c1276a7/
WebSocket proxying:http://nginx.org/en/docs/http/websocket.html
day 10 Pod(3)-生命週期, 容器探測:https://ithelp.ithome.com.tw/articles/10236314